Discussion Closed This discussion was created more than 6 months ago and has been closed. To start a new discussion with a link back to this one, click here.
how to plot current of the antenna?
Posted 22 oct. 2024, 10:15 UTC−4 Electromagnetics, Results & Visualization Version 6.2 8 Replies
Please login with a confirmed email address before reporting spam
Hi, I need to plot the current of the antenna, could you please guide me in this regard?
Please login with a confirmed email address before reporting spam
Which current(s)? Input current to a lumped port? Current on a wire? Surface current density? 2D or 3D? Frequency domain or time domain? A plot vs spatial location, vs. frequency, vs. time, vs. another parameter, etc. ? Are you using the RF module or perhaps something else? Comsol Multiphysics is a big environment. Your question needs more detail. While you're pondering that, note that there are example antenna models available to you in the Application Library, so I suggest you take a look at them. Good luck.
-------------------Scientific Applications & Research Associates (SARA) Inc.
www.comsol.com/partners-consultants/certified-consultants/sara
Please login with a confirmed email address before reporting spam
Which current(s)? Input current to a lumped port? Current on a wire? Surface current density? 2D or 3D? Frequency domain or time domain? A plot vs spatial location, vs. frequency, vs. time, vs. another parameter, etc. ? Are you using the RF module or perhaps something else? Comsol Multiphysics is a big environment. Your question needs more detail. While you're pondering that, note that there are example antenna models available to you in the Application Library, so I suggest you take a look at them. Good luck.
surface current density at the resonance frequency?
Please login with a confirmed email address before reporting spam
surface current density at the resonance frequency?
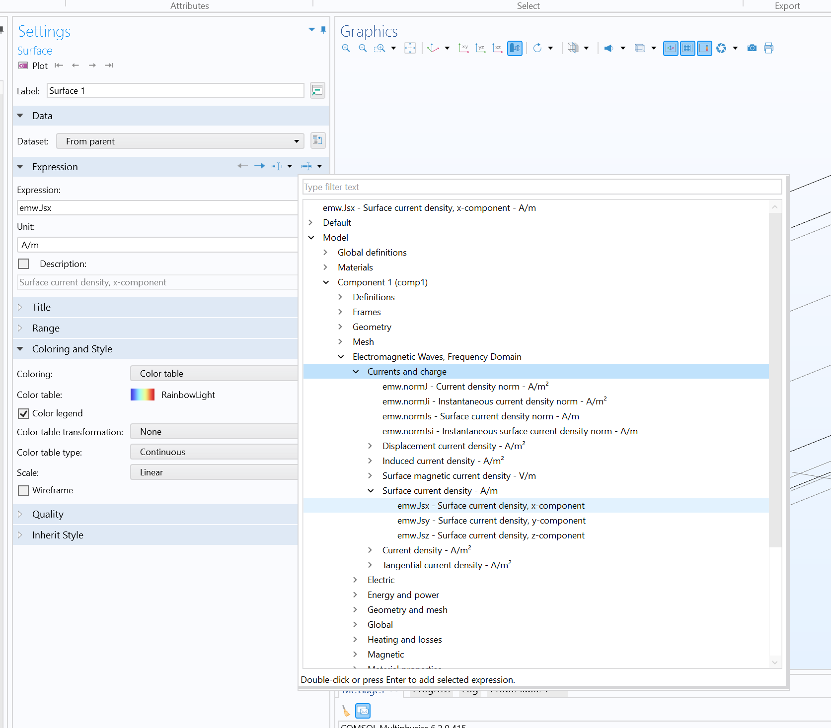
OK, I'm going to assume that you are using the RF module in 3D and that you have set up everything properly in your model, meshed it, and executed it, so now all you want to do is plot some of your results for the surface current density. In the Model Builder, right-click Results, and select 3D Plot Group. A 3D Plot Group will appear in the list. Right click on that, and choose Surface. Surface 1 will appear in the list. Right click on Surface 1 and choose Selection. Go to the Settings pane. Select the specific surfaces of the antenna on which you want to plot your surface current density (you can select them with the mouse). Now go back up one step to Surface 1 and look at the Settings panel. Choose (or type in) the component of surface current density that you would like to plot. See the attached screen shot, in which I've picked the x component of the surface current density (which is called emw.Jsx) to plot. There are also many other computed quantities you can plot. I hope that helps. If you've computed the results at more than one frequency, then you'll also have to pick the frequency of interest to plot. If you are unsure about how to do that, I suggest you look at some of the provided Application Library examples and also work through some of the tutorial examples.
-------------------Scientific Applications & Research Associates (SARA) Inc.
www.comsol.com/partners-consultants/certified-consultants/sara
Attachments:
Please login with a confirmed email address before reporting spam
surface current density at the resonance frequency?
OK, I'm going to assume that you are using the RF module in 3D and that you have set up everything properly in your model, meshed it, and executed it, so now all you want to do is plot some of your results for the surface current density. In the Model Builder, right-click Results, and select 3D Plot Group. A 3D Plot Group will appear in the list. Right click on that, and choose Surface. Surface 1 will appear in the list. Right click on Surface 1 and choose Selection. Go to the Settings pane. Select the specific surfaces of the antenna on which you want to plot your surface current density (you can select them with the mouse). Now go back up one step to Surface 1 and look at the Settings panel. Choose (or type in) the component of surface current density that you would like to plot. See the attached screen shot, in which I've picked the x component of the surface current density (which is called emw.Jsx) to plot. There are also many other computed quantities you can plot. I hope that helps. If you've computed the results at more than one frequency, then you'll also have to pick the frequency of interest to plot. If you are unsure about how to do that, I suggest you look at some of the provided Application Library examples and also work through some of the tutorial examples.
Thank you for your complete instructions. do you know how to plot antenna efficiency?
Please login with a confirmed email address before reporting spam
You'll have to do the math. If you are talking about power efficiency, then you can find the input and output powers using integration over surfaces, which can be accomplished in a variety of ways. You can compute losses by integration of loss/area and loss/volume terms over areas and volumes, respectively. You haven't provided much information about your antenna, so I'll just leave it at that. Note that there is more than one kind of "efficiency" associated with an antenna, and their definitions are not interchangeable. See, among others, https://www.ece.mcmaster.ca/faculty/nikolova/antenna_dload/IEEEStandard_AntennaTerms.pdf and search that document for "efficiency". I'm going to guess that at least one of those efficiencies is of interest to you.
-------------------Scientific Applications & Research Associates (SARA) Inc.
www.comsol.com/partners-consultants/certified-consultants/sara
Please login with a confirmed email address before reporting spam
You'll have to do the math. If you are talking about power efficiency, then you can find the input and output powers using integration over surfaces, which can be accomplished in a variety of ways. You can compute losses by integration of loss/area and loss/volume terms over areas and volumes, respectively. You haven't provided much information about your antenna, so I'll just leave it at that. Note that there is more than one kind of "efficiency" associated with an antenna, and their definitions are not interchangeable. See, among others, https://www.ece.mcmaster.ca/faculty/nikolova/antenna_dload/IEEEStandard_AntennaTerms.pdf and search that document for "efficiency". I'm going to guess that at least one of those efficiencies is of interest to you.
here I uploaded my antenna and could you please guide me how to put integration on the surfaces I mean which surfaces should I integrate and how finally get to antenna efficiency formula for my sample? and could you please take a look at the structure and tell me that my sample is correctly attached to the port which is a coaxial cable.
Attachments:
Please login with a confirmed email address before reporting spam
You'll have to do the math. If you are talking about power efficiency, then you can find the input and output powers using integration over surfaces, which can be accomplished in a variety of ways. You can compute losses by integration of loss/area and loss/volume terms over areas and volumes, respectively. You haven't provided much information about your antenna, so I'll just leave it at that. Note that there is more than one kind of "efficiency" associated with an antenna, and their definitions are not interchangeable. See, among others, https://www.ece.mcmaster.ca/faculty/nikolova/antenna_dload/IEEEStandard_AntennaTerms.pdf and search that document for "efficiency". I'm going to guess that at least one of those efficiencies is of interest to you.
yea I need the power efficiency but I don't know over which surfaces should I take the integration and what should I do next for the results to see the power efficiency of the antenna?
Please login with a confirmed email address before reporting spam
In general, the total power radiated can be determined by integrating the normal component of the Poynting vector (W/m^2) over the surface (m^2) enclosing the region in which the radiating antenna is placed. I haven't looked at your .zip file, but it sounds to me like you might benefit from some study or review of fundamental antenna principles. Fortunately, there are many fine textbooks, friendly introductions, and tutorials about antennas available on the internet, so I encourage you to explore them.
-------------------Scientific Applications & Research Associates (SARA) Inc.
www.comsol.com/partners-consultants/certified-consultants/sara
Note that while COMSOL employees may participate in the discussion forum, COMSOL® software users who are on-subscription should submit their questions via the Support Center for a more comprehensive response from the Technical Support team.
Suggested Content
- BLOG Analyzing Operating Mode Options for Helical Antennas
- KNOWLEDGE BASE Computing Time and Space Integrals
- FORUM Antenna calculation
- FORUM Infinite (Antenna) Line Carrying Constant Current
- FORUM Antenna
