Nouveautés du COMSOL Desktop®
Pour tous les utilisateurs du logiciel COMSOL Multiphysics®, la version 6.4 introduit des fonctionnalités améliorées pour la fenêtre Chatbot, des capacités de recherche optimisées et de nouvelles fonctionnalités qui simplifient la navigation dans les fenêtres et la gestion de la mise en page. Apprenez-en plus sur toutes les mises à jour ci-dessous.
Fenêtre Chatbot
La fenêtre Chatbot a été enrichie de nouvelles fonctionnalités pour la gestion du contexte et la prise en charge des services des grands modèles de language (LLM). En particulier, la fonctionnalité de chatbot peut désormais effectuer des recherches directement dans la documentation COMSOL et s'appuyer sur des connaissances API supplémentaires, améliorant ainsi la précision des réponses liées à la modélisation et au code API généré. Il est également désormais possible de joindre des noeuds de l'arborescence d'un modèle, un modèle entier, des fichiers texte et des images afin de fournir un contexte supplémentaire pour les requêtes. En plus d'OpenAI et d'Azure OpenAI, la fenêtre Chatbot prend désormais en charge les fournisseurs compatibles avec l'API OpenAI, notamment DeepSeek™, Google Gemini™ et les solutions auto-hébergées. Les derniers modèles OpenAI, tels que GPT-5™, sont également pris en charge.
La fenêtre Chatbot est disponible dans la version Windows® du logiciel.

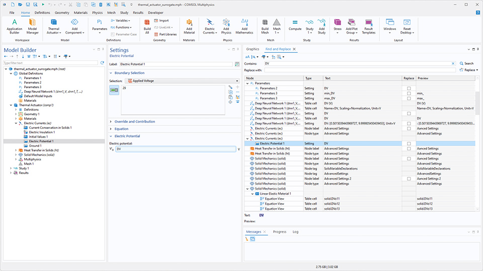
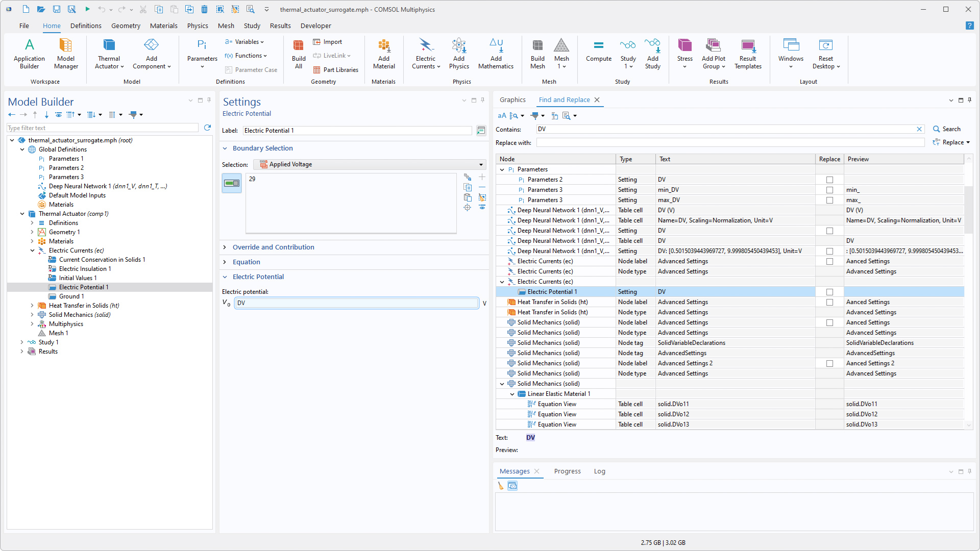
Filtrage de recherche dans les préférences et mise en évidence des résultats
La fenêtre Préférences inclut désormais un filtre de recherche, ce qui facilite la localisation de réglages spécifiques.
Lorsque l'outil Rechercher et remplacer est utilisé, les résultats de la recherche sont désormais plus faciles à suivre. Lorsque l'on double-clique sur un résultat ou que l'on sélectionne Aller au noeud et que le noeud correspondant est sélectionné dans l'arborescence du modèle, le réglage spécifique dans la fenêtre Réglages est affiché et, sous Windows®, brièvement mis en surbrillance.

Améliorations apportées à l'ancrage des fenêtres
Sous Windows®, de nouvelles fonctionnalités d'ancrage permettent de naviguer plus rapidement entre les fenêtres et de gérer leur disposition. Les fenêtres et les éditeurs peuvent désormais être fermés en cliquant sur la molette de la souris d'un ordinateur, et appuyer simultanément sur les touches Ctrl+Tab permet d'ouvrir un sélecteur de fenêtre permettant d'en afficher rapidement une au premier plan. Dans le Constructeur d'applications, les éditeurs peuvent également être épinglés, ce qui les maintient en tête des onglets de l'éditeur pour un accès facile.

Ajouts à la génération de code
Deux nouveaux utilitaires ont été introduits pour générer du code à utiliser dans les méthodes et la fenêtre Java Shell. Tout d'abord, le menu Copier le code dans le presse-papiers comprend une nouvelle option Définition de tous les paramètres affichés, qui génère du code pour chaque paramètre effectivement affiché dans la fenêtre Réglages pour un noeud sélectionné. L'ancienne commande Définir tout a été renommée Définition de tous les paramètres modifiés.
La deuxième nouvelle fonctionnalité est un bouton Enregistrer le code, qui a été ajouté à la fenêtre Java Shell afin d'enregistrer un code et de l'envoyer directement à la fenêtre Java Shell au fur et à mesure que le travail est effectué, sans avoir besoin de créer une méthode.
Enregistrement d'un code avant qu'il ne soit envoyé directement dans la fenêtre Java Shell.
DeepSeek is a trademark of Delson Group Inc. Google Gemini is a trademark of Google LLC. GPT-5 is a trademark of OpenAI OpCo, LLC. Microsoft and Windows are trademarks of the Microsoft group of companies.

